发布时间:2024年11月07日
撰稿人:崔翔
编辑:崔翔
浏览次数:
网站群的内容安全扫描功能可以对网站群中网站发布的内容进行敏感词、非法链接、疑似隐私信息及错别字的安全扫描检测,扫描结果会自动下发到各网站管理页面,网站管理员可以通过该扫描结果进行审核验证及处置,从而加强网站的信息安全建设。
下面为查看及处理扫描结果的方法:
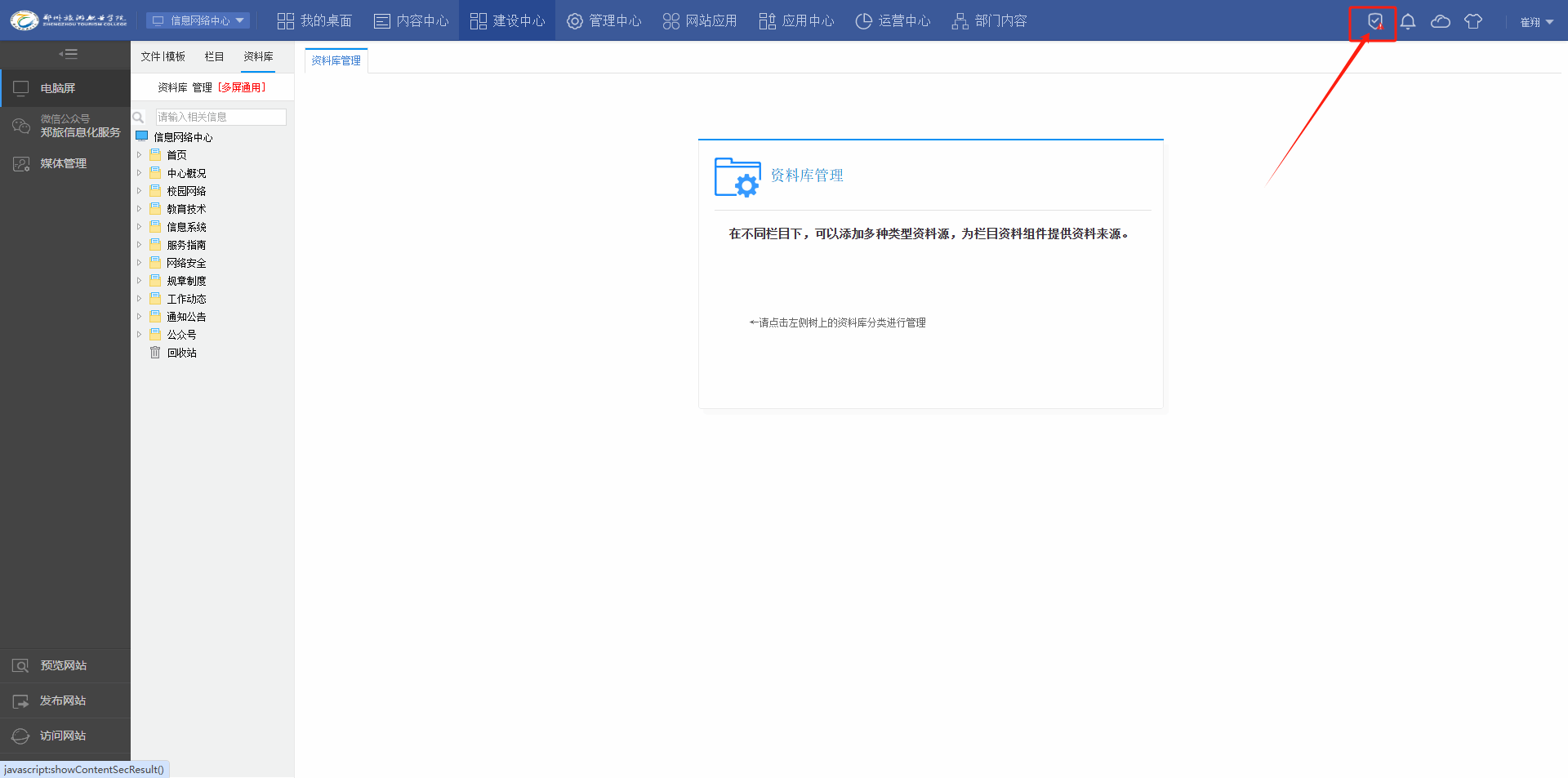
1.如图所示红框中图标为“查看内容安全扫描结果”按钮,当扫描报告发布后,该图标右下角会出现红色标记,需要点击进入查看具体结果。

2.点开后可以看到扫描概览结果,提示待处理的敏感信息种类及数量。

3.点击“查看详情”,系统会列出检测结果的统计信息,和扫描出疑似不符合安全要求的所有文章列表。

4.列表中显示文章中“敏感信息数”,点击可以看到具体情况。可以点击后面“编辑”按钮根据提示定位敏感信息位置,编辑合规以后点击【验证】按钮,处理完毕。

5.如经验证结果为误报,点击【忽略】按钮即可。
